a place for Colabo.Space Developers
If you are new to the Colabo.Space, take some time to read about Colabo.Space Development principles.
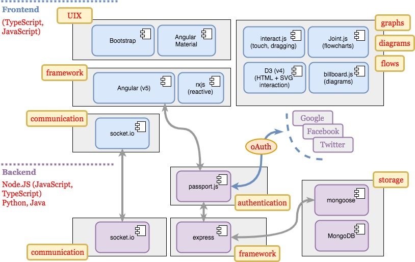
Colabo.Space relies on highly modular approach. Read more about Colabo.Space unique Colabo.Puzzles concept.
Colabo Core Stack is illustration:
